Compartilhe
- Gerar link
- X
- Outros aplicativos
Análise de mídias sociais: pesquisando perfis do Instagram
Análise de mídias sociais: pesquisando perfis do Instagram
Instagram! Uma das redes sociais mais populares do mundo. O que significa milhões de usuários e muita atividade. Lampyre oferece amplas possibilidades de trabalho com Instagram na área de OSINT. A variedade de pedidos disponíveis permite não só pesquisar contas, mas também analisar o seu conteúdo de diferentes formas.
Se preferir uma versão em vídeo deste tutorial, você pode conferir em nosso canal no Youtube: https://youtu.be/oJXeDFmBlkI
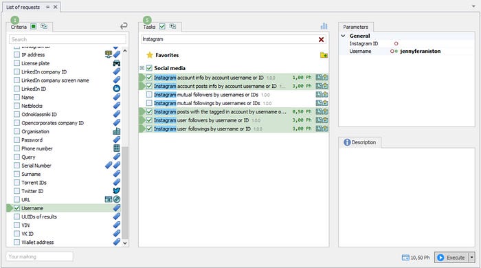
Então vamos abrir o Lampyre e prosseguir para a Lista de Solicitações. Existem muitas solicitações diferentes, então podemos aplicar filtros para ver apenas as que desejamos. Digitamos Instagram e agora ficou mais fácil escolher o que executar.

Vamos pegar o relato de alguma celebridade pública como exemplo e ver como funcionam algumas dessas solicitações. Deixe estar… Jennifer Aniston! Nós a amamos desde Friends e ela é ativa no Instagram.
OK, como só temos o nome de usuário de Jen, só podemos usar isto — jenniferaniston — como nosso parâmetro de entrada. Então, vamos marcar os critérios de nome de usuário para filtrar as solicitações que podemos realmente executar, digite o nome de usuário de Jen e clique em Executar.

Agora é hora de preparar uma xícara de chá ou café. =) Algumas pesquisas podem demorar um pouco para serem concluídas.
As informações da conta do Instagram por nome de usuário da conta ou solicitação de ID apenas nos fornecem informações comuns sobre a conta. Como você pode ver, temos a foto do perfil de Jen, seu nome completo e apelido, sua biografia do Instagram e link do perfil, vemos se a conta dela é privada ou comercial e se é verificada. Além disso, obtivemos o URL que ela tem em sua biografia e - cortesia de nossa última atualização - oferecemos suporte a hiperlinks, para que possamos clicar nele e ver exatamente o que Jen deseja compartilhar com seus seguidores:

Às vezes, os usuários do Instagram adicionam informações de contato à sua biografia, para que você possa adicionar essas informações ao seu gráfico, por exemplo. Você procura o objeto necessário na janela Instâncias [1], arraste-o para o seu gráfico [2], clique duas vezes nele e adicione suas informações às suas propriedades [3], vincule-o ao seu objeto principal [4].

Depois disso, você pode enriquecer seus dados clicando com o botão direito no novo objeto e escolhendo outras solicitações para executar.

O mesmo acontece com contas comerciais: você obtém dados de contato comercial para usar como entrada em outras solicitações. Muito útil para análise de perfil. Aliás, neste post estamos falando sobre a pesquisa de contatos comerciais e contra-espionagem.
Agora, voltando a Jen - as informações da conta do Instagram também nos deram o número de postagens de Jen (no momento da nossa solicitação), seus seguidores e as contas que ela segue, suas postagens no IGTV e os usuários que marcaram sua conta em suas postagens.

Se você quiser visualizar em um gráfico, o Lampyre vai te dar o link na bio e a conta assim:

A propósito, você pode alterar a cor dos seus links para que em um gráfico maior fique melhor. Na verdade, você pode alterar bastante a aparência do seu gráfico. Deixe-nos saber nos comentários se quiser que contemos sobre isso em um novo tutorial.

As informações de postagens da conta do Instagram por nome de usuário ou ID da conta nos darão uma compreensão de quais postagens Jen tem (sistema de reconhecimento de padrões do Instagram envolvido), quem ela marcou, quais tags geográficas ela usou, o número de curtidas, comentários e outras coisas.


Aplicando diferentes filtros e alguma classificação na tabela de postagens da conta você pode encontrar a postagem mais popular, por exemplo:

Ou uma postagem que contém certas palavras:

Na janela Conteúdo da tabela Contas do Instagram marcadas em , vemos quais usuários Jen marcou com mais frequência:

Também podemos ver as postagens de Jen no Instagram em um mapa se elas tiverem informações de localização – só há uma assim até agora:

Vamos passar a visualizar em um gráfico agora. A janela de conteúdo aqui também mostra estatísticas por dias da semana e hora do dia em que Jen postou.

E, claro, há mais na janela Conteúdo que você pode usar para análise. Além disso, agora você pode salvar as fotos postadas diretamente de lá.

Observe que, para sua conveniência, as Galerias do Instagram são mostradas em gráficos como uma postagem separada com fotos vinculadas.

Se você abrir a janela Linha do tempo , poderá encontrar facilmente a primeira e a última postagem e examinar seu conteúdo. Você também pode conferir as postagens de algum período específico e ver com que frequência a pessoa posta.

Também é muito útil visualizar contas marcadas em um gráfico. Como você pode ver nesta postagem específica, Jen marcou os amigos de seus amigos e podemos prosseguir a partir daqui e analisar seus perfis também.

Direto do gráfico, você pode facilmente iniciar novas pesquisas para essas contas marcadas e enriquecer seus dados:

Vamos voltar para a tabela de objetos reconhecidos do Instagram. Contém informações sobre todos os objetos identificados nas postagens pelo sistema de reconhecimento de padrões do Instagram.

A janela Conteúdo , responsável pelas estatísticas, mostra-nos o que é postado com mais frequência:

Assim, com apenas alguns cliques você poderá visualizar todas as postagens contendo sapatos, por exemplo:

A solicitação de pesquisa de seguidores do usuário do Instagram nos deu todas as contas que Jen segue (com informações comuns). Se você tem algo em mente, pode pesquisá-lo na tabela de resultados. Por exemplo, podemos pesquisar determinada conta pelo nome.

Também existe uma maneira de encontrar amigos em comum de algumas contas do Instagram. Na verdade, algumas maneiras. Então, conseguimos os seguidores de Mathew Perry, co-estrela de Jen. Agora abrimos a janela Cenário e arrastamos os seguidores de Jen e Mathew para ela. Em seguida, clicamos nos sinais de chave inglesa e escolhemos as colunas que gostaríamos de cruzar. Adicionamos a ação Intersect. Clicamos na pequena seta Play e obtivemos seus seguidores comuns. Que também podemos ver. 24, 25, 26, 27




Mas existe uma maneira mais fácil! Poderíamos simplesmente executar a solicitação de Seguimentos Mútuos do Instagram!
Lampyre também pode conseguir seguidores de uma conta e seguidores mútuos de algumas contas, o que às vezes pode ser muito útil em uma pesquisa.
Então esses são apenas alguns pedidos entre os que temos para trabalhar com o Instagram. Experimente todos eles em sua própria pesquisa e obtenha melhores resultados com Lampyre.
Postagens mais visitadas
🇧🇷 Ferramentas OSINT mais usadas por policiais no Brasil
- Gerar link
- X
- Outros aplicativos
13 Melhores Ferramentas de OSINT (Inteligência de Fontes Abertas) para 2025
- Gerar link
- X
- Outros aplicativos
Comandos Google Dorks
- Gerar link
- X
- Outros aplicativos
Guia para iniciantes de investigação OSINT com Maltego
- Gerar link
- X
- Outros aplicativos
Gmail OSINT: Como investigar contas do Gmail com ferramentas OSINT
- Gerar link
- X
- Outros aplicativos
Top 10 Popular Open Source Intelligence (OSINT) Tools
- Gerar link
- X
- Outros aplicativos
Ferramentas de pesquisa
- Gerar link
- X
- Outros aplicativos

Comentários
Postar um comentário